ГДЗ Информатика 2 класс (часть 2) Павлов, Полежаева, Коробкова, Аверкин

ГДЗ Информатика 2 класс (часть 2) Павлов, Полежаева, Коробкова, Аверкин

авторы: , , , .
издательство: "Бином"

Раздел:

ГДЗ Информатика 2 класс (часть 2) Павлов. §20. Задание 1. Задание в рабочей тетради. Номер №1

Рассмотрите световое табло.
Задание рисунок 1
Придумайте и запишите в рабочей тетради алгоритм смены цветов 15 лампочек.




reshalka.com

ГДЗ Информатика 2 класс (часть 2) Павлов. §20. Задание 1. Задание в рабочей тетради. Номер №1

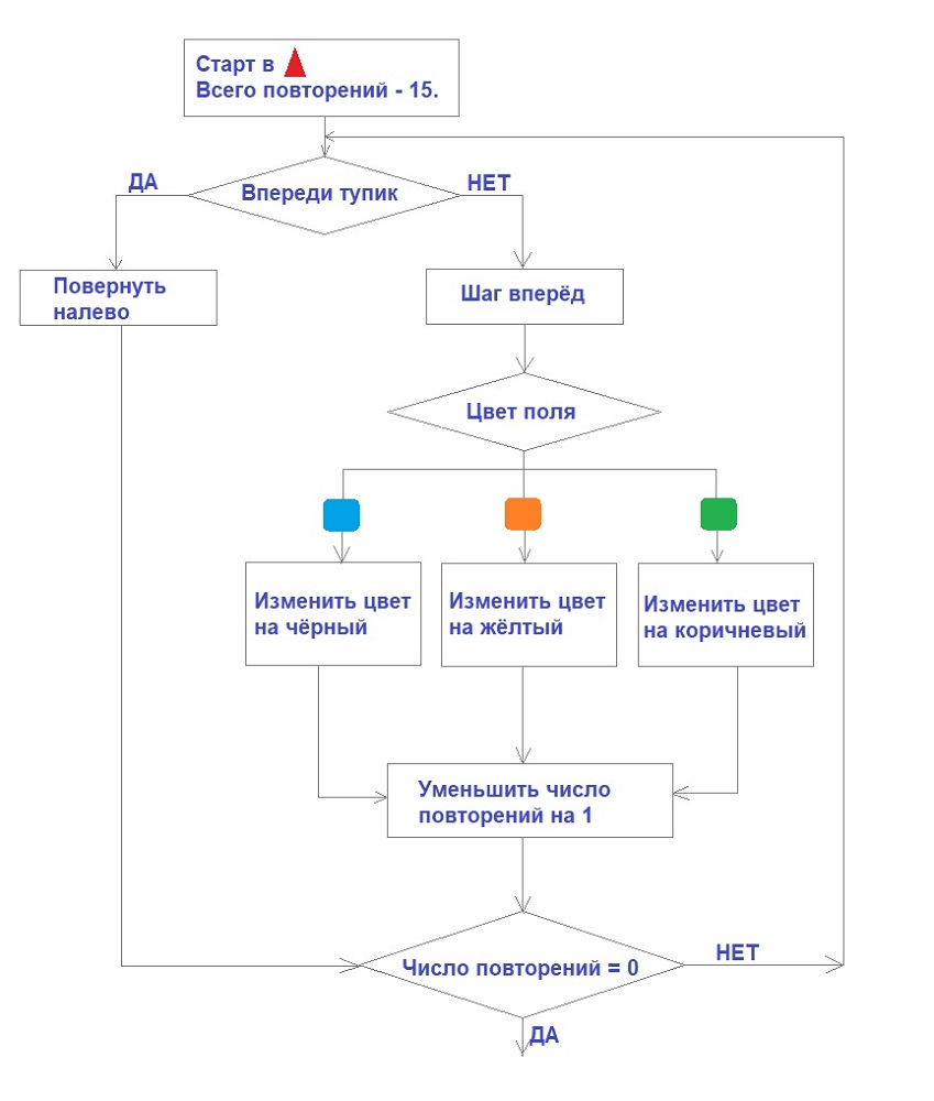
Решение

Алгоритм смены цветов 15 лампочек (всего повторений − 15):
Решение рисунок 1
Выполнение алгоритма:
1) Условие − "Впереди тупик". Нет.
2) Шаг вперёд.
3) Цвет поля − голубой.
4) Изменить цвет на чёрный.
Решение рисунок 2
5) Уменьшить число повторений на 1: 151 = 14.
6) Условие − "Число повторений = 0". Нет.
7) Условие − "Впереди тупик". Нет.
8) Шаг вперёд.
9) Цвет поля − голубой.
10) Изменить цвет на чёрный.
Решение рисунок 3
11) Уменьшить число повторений на 1: 141 = 13.
12) Условие − "Число повторений = 0". Нет.
13) Условие − "Впереди тупик". Нет.
14) Шаг вперёд.
15) Цвет поля − голубой.
16) Изменить цвет на чёрный.
Решение рисунок 4
17) Уменьшить число повторений на 1: 131 = 12.
18) Условие − "Число повторений = 0". Нет.
19) Условие − "Впереди тупик". Нет.
20) Шаг вперёд.
21) Цвет поля − голубой.
22) Изменить цвет на чёрный.
Решение рисунок 5
23) Уменьшить число повторений на 1: 121 = 11.
24) Условие − "Число повторений = 0". Нет.
25) Условие − "Впереди тупик". Да.
26) Повернуть налево.
Решение рисунок 6
27) Условие − "Число повторений = 0". Нет.
28) Условие − "Впереди тупик". Нет.
29) Шаг вперёд.
30) Цвет поля − зелёный.
31) Изменить цвет на коричневый.
Решение рисунок 7
32) Уменьшить число повторений на 1: 111 = 10.
33) Условие − "Число повторений = 0". Нет.
34) Условие − "Впереди тупик". Нет.
35) Шаг вперёд.
36) Цвет поля − зелёный.
37) Изменить цвет на коричневый.
Решение рисунок 8
38) Уменьшить число повторений на 1: 101 = 9.
39) Условие − "Число повторений = 0". Нет.
40) Условие − "Впереди тупик". Нет.
41) Шаг вперёд.
42) Цвет поля − зелёный.
43) Изменить цвет на коричневый.
Решение рисунок 9
44) Уменьшить число повторений на 1: 91 = 8.
45) Условие − "Число повторений = 0". Нет.
46) Условие − "Впереди тупик". Нет.
47) Шаг вперёд.
48) Цвет поля − оранжевый.
49) Изменить цвет на жёлтый.
Решение рисунок 10
50) Уменьшить число повторений на 1: 81 = 7.
51) Условие − "Число повторений = 0". Нет.
52) Условие − "Впереди тупик". Нет.
53) Шаг вперёд.
54) Цвет поля − оранжевый.
55) Изменить цвет на жёлтый.
Решение рисунок 11
56) Уменьшить число повторений на 1: 71 = 6.
57) Условие − "Число повторений = 0". Нет.
58) Условие − "Впереди тупик". Да.
59) Повернуть налево.
Решение рисунок 12
60) Условие − "Число повторений = 0". Нет.
61) Условие − "Впереди тупик". Нет.
62) Шаг вперёд.
63) Цвет поля − оранжевый.
64) Изменить цвет на жёлтый.
Решение рисунок 13
65) Уменьшить число повторений на 1: 61 = 5.
66) Условие − "Число повторений = 0". Нет.
67) Условие − "Впереди тупик". Нет.
68) Шаг вперёд.
69) Цвет поля − голубой.
70) Изменить цвет на чёрный.
Решение рисунок 14
71) Уменьшить число повторений на 1: 51 = 4.
72) Условие − "Число повторений = 0". Нет.
73) Условие − "Впереди тупик". Нет.
74) Шаг вперёд.
75) Цвет поля − голубой.
76) Изменить цвет на чёрный.
Решение рисунок 15
77) Уменьшить число повторений на 1: 41 = 3.
78) Условие − "Число повторений = 0". Нет.
79) Условие − "Впереди тупик". Да.
80) Повернуть налево.
Решение рисунок 16
81) Условие − "Число повторений = 0". Нет.
82) Условие − "Впереди тупик". Нет.
83) Шаг вперёд.
84) Цвет поля − зелёный.
85) Изменить цвет на коричневый.
Решение рисунок 17
86) Уменьшить число повторений на 1: 31 = 2.
87) Условие − "Число повторений = 0". Нет.
88) Условие − "Впереди тупик". Нет.
89) Шаг вперёд.
90) Цвет поля − зелёный.
91) Изменить цвет на коричневый.
Решение рисунок 18
92) Уменьшить число повторений на 1: 21 = 1.
93) Условие − "Число повторений = 0". Нет.
94) Условие − "Впереди тупик". Нет.
95) Шаг вперёд.
96) Цвет поля − оранжевый.
97) Изменить цвет на жёлтый.
Решение рисунок 19
98) Уменьшить число повторений на 1: 11 = 0.
99) Условие − "Число повторений = 0". Да.
100) Окончание алгоритма.